发布
发布文章
创建话题
创建版块
发布帖子
开通会员
开通黄金会员
全站资源折扣购买
部分内容免费阅读
一对一技术指导
VIP用户专属QQ群
开通黄金会员
开通钻石会员
全站资源折扣购买
部分内容免费阅读
一对一技术指导
VIP用户专属QQ群
开通钻石会员
开通会员 尊享会员权益
登录
注册
找回密码
开通会员 尊享会员权益
登录
注册
找回密码
分享
创建新版块
Tiktok
帖子 2354
互动 6134
关注 1
超级版主
申请版主
发布
全部
最新发布
最新回复
热门
精华
admin
5个月前发布
4次阅读
关注
私信
2023-05-06《TikTok千问千答》46
为什么我的TikTok账号没有500播放?
1、我们TK账号发布一个作品,官方都会给500个播放量,为什么有的500-1000,有的200-500,有的只有几十?
2、其实TikTok平台给了我们每个账号500左右的播放量,但是这500人当中,只有一小部分人会在你的视频上停留足够的时...
评分
回复
分享
admin
5个月前发布
5次阅读
关注
私信
2025-02-14TikTok墨西哥小店,多久回款? 同样墨西哥TEMU T+7 回款 每周2回款 目前TikTok墨西哥小店,是T+15回款,都可以使用第三方回款,发货时效72小时内!
TikTok墨西哥小店,多久回款? 同样墨西哥TEMU T+7 回款 每周2回款 目前TikTok墨西哥小店,是T+15回款,都可以使用第三方回款,发货时效72小时内!
评分
回复
分享
admin
5个月前发布
6次阅读
关注
私信
2023-06-17TikTok热门单品“3D夹板”分享
近期发现有款单品在Tk爆火,这款夹板能够让用户在自己的头发上创造出各种形状和图案,深得网友喜欢,符合欧美消费者追求独特和个性化风格的需求。不少用户分享同款3D夹板,引发了其他用户的兴趣和好奇,进而推动了产品的传播和销售。 01、产品介绍 这款3D夹板...
评分
回复
分享
admin
4个月前发布
5次阅读
关注
私信
2024年11月7日TT上男女购物比例怎样?
美区TT上男女购物的占比是怎样的,有必要卡男、女定向跑吗
评分
回复
分享
admin
5个月前发布
5次阅读
关注
私信
2021/11/11请教下大家,美区TK直播经常被封,封停原因 hateful behavior,但是并没有说一些言论,正常的介绍产品,封的频率很高,大家有遇到类似的情况么,该如何避免,感谢
请教下大家,美区TK直播经常被封,封停原因 hateful behavior,但是并没有说一些言论,正常的介绍产品,封的频率很高,大家有遇到类似的情况么,该如何避免,感谢
评分
回复
分享
admin
5个月前更新
7次阅读
关注
私信
2025-02-11 2025TikTok英国小店,开店类型
一、TikTok英国本土店,入驻门槛:
1、TikTok英国本土个人店
提供英国手机号或邮箱,英国护照或英国驾照。
2、TikTok英国本土企业店
评分
回复
分享
admin
5个月前发布
4次阅读
关注
私信
2024-05-18【千问千答】92
美区TikTok小店,自发货的履约要求如下:
下单后的第1个工作日内上传追踪单号,订单状态变更为"Ready to Ship"(上传物流单号)...
评分
回复
分享
admin
5个月前发布
7次阅读
关注
私信
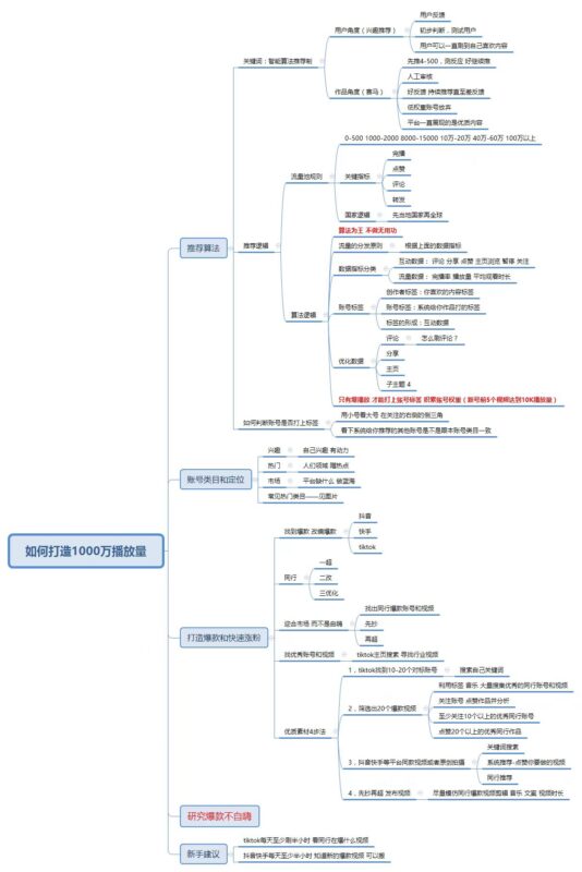
2023-05-06 《TikTok千问千答》45
TikTok账号如何打造1000万播放?
评分
回复
分享
admin
4个月前更新
7次阅读
关注
私信
8月份美区直播你们都没有遇到问题吗
这几天美区直播,一开播就限制风控显示管制物品,不对着物品还好,只要镜头一对物品就立马风控,这是什么情况
评分
回复
分享
admin
4个月前发布
4次阅读
关注
私信
4月11日美区TIkTok小店现在怎么测品?
还是用美本资料店+不发货测品吗?有没有稳定的渠道推荐.
评分
回复
分享
admin
5个月前发布
5次阅读
关注
私信
TikTok美区国内发货申请条件
TikTok美区国内发货申请条件
评分
回复
分享
admin
5个月前发布
6次阅读
关注
私信
2022-05-24【TikTok推荐算法】
TikTok与抖音大同小异,本质都是互联网产品,产品的背后是代码,代码的底层是算法,想要入局TikTok,就必须理解它的底层算法体系...
评分
回复
分享
admin
5个月前发布
7次阅读
关注
私信
2021/11/6请教位大神,如何获取美国推流码
请教位大神,如何获取美国推流码
评分
回复
分享
admin
5个月前发布
6次阅读
关注
私信
2025-02-11【TikTok千问千答】151 TikTok英国Pop跨境店入驻门槛和要求: 入驻门槛 1. 基础招商 • 亚马逊经营要求:需在英国亚马逊经营,单店年销售额超过30万英镑。 • 店铺评价与健康分:店铺评价分≥4、健康分≥250,且连续经营超过3个月。 • 本地发货能力:具备英国本地发货能力(3PL或FBT)。 • VAT税号:拥有英国VAT税号(允许开店时先不提供,但发货前需提交)。 2. 定邀入驻 • 针对不满足基础标准的商家: • TTS US店铺30天GMV>65k USD,SPS>4且无底线违规。 • 具备英国本地发货能力(3PL或FBT)。 • 拥有英国VAT税号。 3. 入驻通道 • 当前入驻通道“Link”和“OA(仅AM可提交)”均处于建设中(WIP)状态。 4. 入驻资料(中国内地和中国香港主体) • 基础资料: • 中国内地或中国香港公司营业执照(个体户暂不支持)。 • 全网唯一的手机号和邮箱地址。 • 资料提交: • 市场选择英国,企业营业执照和第三方电商平台主体一致。 • 亚马逊英区店铺主页链接、单店近12个月流水录屏、后台账号健康度截图、英区本地海外仓服务合同。 • 或提供美区shop id,英区本地海外仓服务合同(美区头部pop商家,可以一键开通英区店铺)。 入驻流程 1. 注册TikTok账号:访问TikTok官网,使用邮箱或手机号注册账号,并完成验证。 2. 登录申请后台:使用注册好的账号登录TikTok卖家中心。 3. 填写申请表单并上传材料: • 提供基础资料(营业执照、手机号、邮箱等)。 • 提交亚马逊英区店铺相关证明或其他平台运营证明。 • 平台政策调整:TikTok英国小店已开放全托管模式,适合有货源优势的卖家,只需具备营业执照即可自主申请入驻。 • 保证金:TikTok Shop英区跨境自运营(POP)商家均需缴纳400英镑保证金。
【TikTok千问千答】151 TikTok英国Pop跨境店入驻门槛和要求: 入驻门槛 1. 基础招商 • 亚马逊经营要求:需在英国亚马逊经营,单店年销售额超过30万英镑。 • 店铺评价与健康分:店铺评价分≥4、健康分≥250,且连续经营超过3个月。 • 本地发货能力:具备英...
评分
回复
分享
admin
5个月前发布
10次阅读
关注
私信
2025-07-01 Tiktok网红营销流程
TikTok网红营销(Influencer Marketing)已经成为出海品牌获取增长红利的核心武器之一,但很多新手却只会用“返现、分佣、折扣码...
评分
回复
分享
admin
5个月前发布
6次阅读
关注
私信
2022-09-15从小白到海外抖音tiktok影视剪辑月入8万,我怎么做到的?
今天这篇文章,我会给大家完整复盘一下我在TIKTOK上做影视剪辑的,一些独到的心得体会。
以及我是如何从一个新手小白做到月入8W
...
+53
评分
回复
分享
admin
5个月前发布
7次阅读
关注
私信
2021/11/6今天碰到好多新注册的账号。开不了商业账号,挂不了链接,有哪位大佬知道啥原因吗?
今天碰到好多新注册的账号。开不了商业账号,挂不了链接,有哪位大佬知道啥原因吗?
评分
回复
分享
admin
5个月前发布
5次阅读
关注
私信
2025-02-11 【TikTok千问千答】150 TikTok英国小店,如何入驻? 一、入驻类型及要求 1. TikTok英国本土个人店 • 注册资料:需要使用英国手机号或邮箱注册,提供英国护照或英国驾照。 2. TikTok英国本土企业店 • 注册资料:需要使用英国手机号或邮箱注册,提供英国护照或英国驾照,以及英国公司营业执照。 3. TikTok英国ACCU店 • 定邀名单: • 提供中国护照和英国公司营业执照。 • 90天豁免期:提交VAT相关文件(VAT税号/注册/回执/注册合同)。 • 提供国内地址及地址证明(水电账单/银行账单等)。 • 通过绿色通道链接注册下店,店铺上线后30天补交VAT回执、90天补交VAT税号。 • 非定邀名单: • TT+其他平台年销售额>250万美金(需提供证明)。 • 提供运营中的TT店铺,进行匹配/审核(Shop code+店铺名)。 • 审核通过后,加入定邀名单,按照定邀名单要求提供资料下店。 二、英国小店,入驻流程 https://seller-uk.tiktok.com/• 准备手机号、邮箱、营业执照和法人证件。 • 填写公司信息,选择入驻类型,提交电商截图,绑定英国账号。 • 店铺命名应与品牌或产品相关,选择销售类目。 • 填写发货和退货信息。 其他注意事项 • VAT税号:英国本土企业店和ACCU店需要提供VAT税号。 • 平台政策调整:TikTok英国小店已开放全托管模式,适合有货源优势的卖家,只需具备营业执照即可自主申请入驻。 • 申请入口:访问 https://seller.tiktokglobalshop.com 进行注册。
【TikTok千问千答】150 TikTok英国小店,如何入驻? 一、入驻类型及要求 1. TikTok英国本土个人店 • 注册资料:需要使用英国手机号或邮箱注册,提供英国护照或英国驾照。 2. TikTok英国本土企业店 • 注册资料:需要使用英国手机号或邮箱注册,提供英国护照...
评分
回复
分享
admin
5个月前发布
5次阅读
关注
私信
2024-05-18【千问千答】91
美区TikTok小店,自发货的时效要求:
下单后的第1个工作日内上传追踪单号,订单状态变更为To Ship-Awaiting Collection(不考核S...
评分
回复
分享
admin
5个月前发布
4次阅读
关注
私信
2023-05-03《TikTok千问千答》44
美国TikTok半闭环,入驻条件是什么?
1、提供Shopify网址,经营类目需要跟提报类目一致,
2、美国TikTok账号1000粉丝以上,发布过两条跟类目一致的视频,视频播放量高于100
3、如果是国内发货,需要接入平台3PL物流服务商
评分
回复
分享
上一页
1
…
104
105
106
107
108
…
118
下一页
跳转
归档
2025 年 6 月
分类目录
未分类
本站同款主题模板
zibll子比主题是一款漂亮优雅的网站主题模板,功能强大,配置简单。
查看详情
发布文章
创建话题
创建版块
发布帖子
在手机上浏览此页面
登录
没有账号?立即注册
用户名或邮箱
登录密码
记住登录
找回密码
登录
注册
已有账号,立即登录
设置用户名
设置密码
重复密码
注册
主题模板推荐
本站采用子比主题建站
zibll子比主题是一款漂亮优雅的商城资讯类网站主题模板,功能强大,配置简单
这是一条系统弹窗通知示例
管理员可在
主题设置-常用功能-弹窗通知
中进行相关设置
了解子比主题
立即设置